Namespace: |
|
Type: |
anonymous complexType |
Content: |
complex, 4 attributes, 7 elements |
Defined: |
|
Includes: |
declarations of 4 attributes, 7 elements |

XML Representation Summary |
|||||||||||||
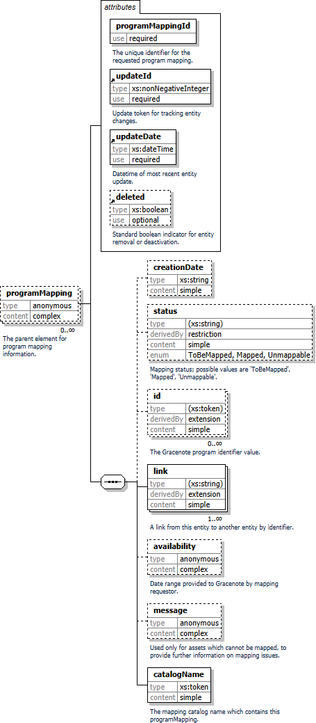
<programMapping |
|||||||||||||
|
|||||||||||||
> |
|||||||||||||
|
|||||||||||||
</programMapping> |
|||||||||||||
Name |
Type / Value |
Default |
Required? |
Declared In |
Description |
xs:anySimpleType |
yes |
The unique identifier for the requested program mapping. This identifier is
unique across all catalogs.
|
|||
xs:nonNegativeInteger |
yes |
Update token for tracking entity changes.
|
|||
xs:dateTime |
yes |
Datetime of most recent entity update.
|
|||
xs:boolean |
no |
Standard boolean indicator for entity removal or deactivation.
|
Component |
Type / Value |
Occurs |
Nillable? |
Declared In |
Description |
|
1..1 |
||||||
xs:string |
0..1 |
no |
||||
anonymous : ("ToBeMapped" | "Mapped" | "Unmappable") |
0..1 |
no |
Mapping status; possible values are 'ToBeMapped', 'Mapped', 'Unmappable'.
|
|||
anonymous : xs:token |
0..∞ |
no |
The Gracenote program identifier value.
|
|||
anonymous : xs:string |
1..∞ |
no |
A link from this entity to another entity by identifier. »
|
|||
0..1 |
no |
Date range provided to Gracenote by mapping requestor.
|
||||
0..1 |
no |
Used only for assets which cannot be mapped, to provide further information on mapping issues.
|
||||
xs:token |
1..1 |
no |
The mapping catalog name which contains this programMapping. »
|
|||
XML schema documentation generated with FlexDoc/XML 1.14 using FlexDoc/XML XSDDoc 3.0 template set. All XSD diagrams generated by FlexDoc/XML DiagramKit. |